claude-mermaid
The claude-mermaid server enables live rendering, interactive preview, and export of Mermaid diagrams in Claude Code and other MCP-compatible clients.
Core Capabilities:
Live Rendering & Preview: Creates diagrams with automatic browser preview and real-time WebSocket updates as you edit
Interactive Controls: Pan by dragging, zoom with browser controls, and reset position with one click
Multiple Sessions: Work on concurrent diagrams using unique
preview_ididentifiersTheme & Styling: Choose from 4 themes (default, forest, dark, neutral) and customize background colors, dimensions, and quality scaling
Multiple Export Formats: Save diagrams as SVG, PNG, or PDF to specified locations
Persistent Working Files: Live previews stored in
~/.config/claude-mermaid/livefor iterative developmentBuilt-in Expert Guidance: Includes Claude skill with Mermaid best practices and workflow management
Smart Infrastructure: Auto-detects available ports (3737-3747) with comprehensive debug logging
Two-Step Workflow: Use mermaid_preview to create and refine diagrams with live reload, then mermaid_save to export the final output.
Enables rendering of Mermaid diagrams with live reload functionality, allowing real-time diagram updates in the browser and export to multiple formats (SVG, PNG, PDF)
Click on "Install Server".
Wait a few minutes for the server to deploy. Once ready, it will show a "Started" state.
In the chat, type
@followed by the MCP server name and your instructions, e.g., "@claude-mermaidpreview a sequence diagram for user login flow"
That's it! The server will respond to your query, and you can continue using it as needed.
Here is a step-by-step guide with screenshots.
Claude Mermaid MCP Server
MCP server for rendering Mermaid diagrams in Claude Code with live reload functionality and a built-in skill for expert guidance.
Automatically renders diagrams in your browser with real-time updates as you refine them. Perfect for iterative diagram development and documentation workflows.

β¨ Features
π Live Reload - Diagrams auto-refresh in your browser as you edit
π¨ Multiple Save Formats - Export to SVG, PNG, or PDF
π Themes - Choose from default, forest, dark, or neutral themes
π Customizable - Control dimensions, scale, and background colors
πͺ Interactive Preview - Pan diagrams by dragging, zoom with browser controls, reset position with one click
β¬οΈ Browser Export - Download diagrams as SVG or PNG directly from the preview
ποΈ Multiple Previews - Use
preview_idto work on multiple diagrams simultaneouslyπΎ Persistent Working Files - Live previews are stored under
~/.config/claude-mermaid/liveπ€ Built-in Skill - Includes a Claude skill with best practices and expert guidance for creating diagrams
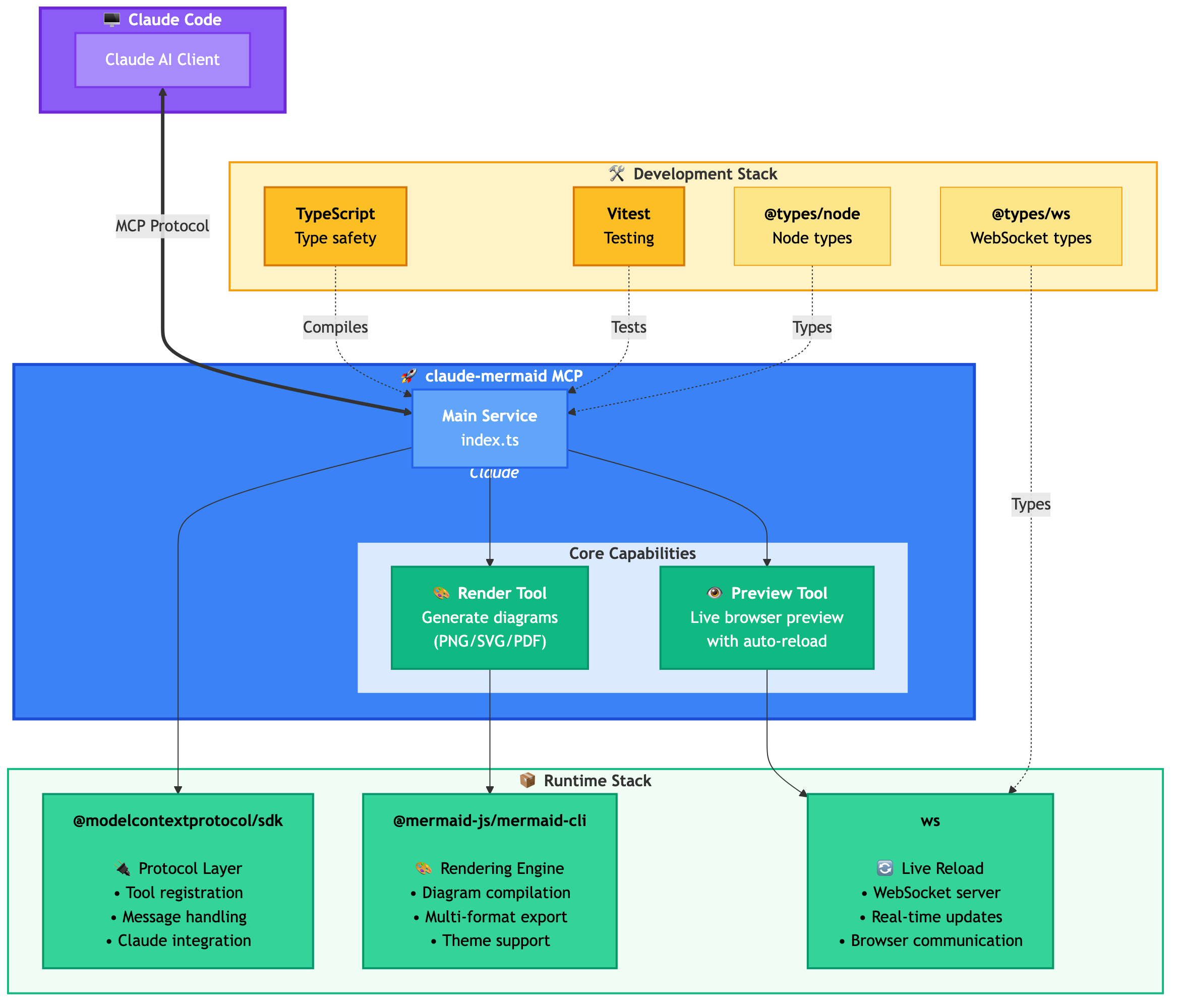
Architecture



π Quick Start
1. Install
Plugin Install (Recommended)
In Claude Code, add the marketplace and install the plugin:
/plugin marketplace add veelenga/claude-mermaid
/plugin install claude-mermaid@claude-mermaidThen restart Claude Code to activate the plugin.
From npm:
npm install -g claude-mermaidFrom source:
git clone https://github.com/veelenga/claude-mermaid.git
cd claude-mermaid
npm install && npm run build && npm install -g .2. Verify Installation
Plugin install: The MCP server is configured automatically. Just verify:
/mcpYou should see mermaid in the MCP server list.
npm install: Configure the MCP server manually:
claude mcp add --scope user mermaid claude-mermaidThen verify:
claude mcp listYou should see mermaid: claude-mermaid - β Connected
π Other MCP Client Configurations
While this server is optimized for Claude Code, it can work with any MCP-compatible client. Here's how to configure it for other popular tools:
Add to your Codex MCP settings file (~/.codex/mcp_settings.json):
{
"mcpServers": {
"mermaid": {
"command": "claude-mermaid"
}
}
}Or configure via Codex CLI:
codex mcp add mermaid claude-mermaidAdd to your Cursor MCP config file (.cursor/mcp.json or settings):
{
"mcpServers": {
"mermaid": {
"command": "claude-mermaid"
}
}
}Or use Cursor's settings UI:
Open Cursor Settings (Cmd/Ctrl + ,)
Navigate to MCP Servers
Add a new server with command:
claude-mermaid
If using the Cline extension for VSCode:
Open VSCode settings (Cmd/Ctrl + ,)
Search for "Cline MCP"
Add to MCP Settings JSON:
{
"mcpServers": {
"mermaid": {
"command": "claude-mermaid"
}
}
}Add to Windsurf's MCP configuration file:
{
"mcpServers": {
"mermaid": {
"command": "claude-mermaid"
}
}
}Configuration location varies by platform:
macOS:
~/Library/Application Support/Windsurf/mcp.jsonLinux:
~/.config/windsurf/mcp.jsonWindows:
%APPDATA%\Windsurf\mcp.json
Add to Gemini CLI's MCP configuration file (~/.gemini/mcp.json):
{
"mcpServers": {
"mermaid": {
"command": "claude-mermaid"
}
}
}Or use the Gemini CLI to configure:
gemini config mcp add mermaid --command claude-mermaidFor any MCP-compatible client, use the standard configuration:
{
"mcpServers": {
"mermaid": {
"command": "claude-mermaid"
}
}
}The command claude-mermaid should be available in your PATH after installation.
Note: Some clients may require the full path to the executable:
Find the path:
which claude-mermaid(Unix/macOS) orwhere claude-mermaid(Windows)Use absolute path in config:
"command": "/path/to/claude-mermaid"
π‘ Usage
Simply ask Claude Code to create Mermaid diagrams naturally. When installed as a plugin, the built-in mermaid-diagrams skill provides expert guidance, best practices, and automatic workflow management.
Basic Examples
"Create a Mermaid diagram showing the user authentication flow"
"Draw a sequence diagram for the payment process"
"Generate a flowchart for the deployment pipeline"Advanced Examples
With custom formatting:
"Create a dark theme architecture diagram with transparent background"
"Generate a forest theme flowchart and save to ./docs/flow.svg"With specific output format:
"Create an ER diagram and save as PDF to ./docs/schema.pdf"
"Save the flowchart as PNG to ./docs/flow.png"Note: Browser always shows SVG for live preview, while saving to your chosen format.
Iterative refinement:
"Create a class diagram for the User module"
// Browser opens with live preview
"Add the Address and Order classes with relationships"
// Diagram updates automatically in browser!Complete Example
"Create a flowchart and save to ./docs/auth-flow.svg:
graph LR
A[User Login] --> B{Valid Credentials?}
B -->|Yes| C[Access Granted]
B -->|No| D[Access Denied]
C --> E[Dashboard]
D --> F[Try Again]
style A fill:#e1f5ff
style C fill:#d4edda
style D fill:#f8d7da
"The diagram will be saved to ./docs/auth-flow.svg and opened in your browser with live reload enabled.
π§ Tools and Parameters
There are two tools exposed by the MCP server:
mermaid_previewβ render and open a live preview
diagram(string, required) β Mermaid diagram codepreview_id(string, required) β Identifier for this preview session. Use different IDs for multiple concurrent diagrams (e.g.,architecture,flow).format(string, defaultsvg) β One ofsvg,png,pdf. Live preview is available only forsvg.theme(string, defaultdefault) β One ofdefault,forest,dark,neutral.background(string, defaultwhite) β Background color. Examples:transparent,white,#F0F0F0.width(number, default800) β Diagram width in pixels.height(number, default600) β Diagram height in pixels.scale(number, default2) β Scale factor for higher quality output.
mermaid_saveβ save the current live diagram to a path
save_path(string, required) β Destination path (e.g.,./docs/diagram.svg).preview_id(string, required) β Must match thepreview_idused inmermaid_preview.format(string, defaultsvg) β One ofsvg,png,pdf. If the live working file for this format doesnβt exist yet, it is rendered on demand before saving.
π― How Live Reload Works
First render: Opens diagram in browser at
http://localhost:3737/{preview_id}Make changes: Edit the diagram through Claude Code
Auto-refresh: Browser detects changes via WebSocket and reloads
Status indicator: Green dot = connected, Red dot = reconnecting
The live server uses ports 3737-3747 and automatically finds an available port.
Live Preview Controls
Pan: Click and drag the diagram to move it around
Zoom: Use browser zoom (Ctrl/Cmd + +/- or pinch-to-zoom on trackpad)
Reset Position: Click the β button in the status bar to recenter the diagram
Export: Click the β¬ button to download as SVG or PNG
Notes
Live preview is available for
svgformat only; PNG/PDF are rendered without live reload.For sequence diagrams, Mermaid does not support
styledirectives insidesequenceDiagram.
π₯οΈ Standalone server
You can start the preview server without an AI agent using the --serve flag:
claude-mermaid --serveThis opens the diagram gallery in your browser with all previously rendered diagrams. Useful for browsing and exporting diagrams outside of a Claude Code session.
π οΈ Development
# Install dependencies
npm install
# Build the project
npm run build
# Run tests
npm test
# Watch mode for development
npm run dev
# Start the MCP server directly
npm startπ Troubleshooting
Error: Cannot find package 'puppeteer':
This is a rare environment-specific issue. Try these solutions:
Install claude-mermaid globally:
npm install -g claude-mermaidReinstall the plugin in Claude Code:
/plugin uninstall claude-mermaid /plugin install claude-mermaid@claude-mermaid
Server not connecting:
# Check if server is installed
claude-mermaid -v
# Reinstall if needed
npm install -g claude-mermaid
# Verify MCP configuration
claude mcp listPermission denied error:
# Make sure the binary is executable
chmod +x $(which claude-mermaid)Port already in use:
The server uses ports 3737-3747
It will automatically find an available port
Check if another process is using these ports:
lsof -i :3737-3747
Diagrams not rendering or live reload not working:
The server logs to ~/.config/claude-mermaid/logs/:
mcp.log- Tool requests and diagram renderingweb.log- HTTP/WebSocket connections and live reload
Enable debug logging in your MCP config:
{
"mcpServers": {
"mermaid": {
"command": "claude-mermaid",
"env": {
"CLAUDE_MERMAID_LOG_LEVEL": "DEBUG"
}
}
}
}Then check the logs:
# View MCP operations
tail -f ~/.config/claude-mermaid/logs/mcp.log
# View WebSocket connections
tail -f ~/.config/claude-mermaid/logs/web.logAvailable log levels: DEBUG, INFO (default), WARN, ERROR, OFF
π€ Contributing
Contributions are welcome! Please feel free to submit a Pull Request.
π License
MIT - see LICENSE file for details
π Links
π See Also
If you like this project, you might also be interested in
preview-skills β preview skills for visualizing files in the browser (markdown, csv, json, mermaid and more)
Hosted deployment
A hosted deployment is available on Fronteir AI.
Maintenance
Tools
Appeared in Searches
Latest Blog Posts
MCP directory API
We provide all the information about MCP servers via our MCP API.
curl -X GET 'https://glama.ai/api/mcp/v1/servers/veelenga/claude-mermaid'
If you have feedback or need assistance with the MCP directory API, please join our Discord server